Figures from this paperAbstractFigures from this paperAbstractFigures from this paperAbstractFigures from this paper
Abstract
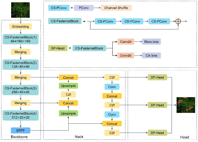
To address the issues of high memory usage in mango detection tasks, we propose a lightweight mango detection algorithm based on YOLOv8, called CS-YOLOv8. Firstly, in order to mitigate redundant calculations and memory access, we substitute the backbone of YOLOv8 with FasterNet. Secondly, we propose Channel Shuffle-Partial Convolution (CS-PConv) module, which fuses the channel shuffle mechanism and Partial Convolution (PConv) to enhance the exchange of information between convolutional and non-convolutional channels. Subsequently, CS- PConv is used to replace the 1x1 convolution within the FasterNetBlock to design Channel Shuffle-FasterNetBlock (CS-FasterNetBlock), solving the problem of limited receptive field. Finally, we devise the Shared Parameter Head (SP-Head) by amalgamating the concept of shared weights with the CS-FasterNetBlock, not only diminishing the initial network parameters but also amplifying the important features of mango. We validate the effectiveness of our algorithm on both the MangoYOLO dataset. The experimental results demonstrate that the algorithm proposed in this paper significantly reduces the number of model parameters by 63.3% and decreases GFLOPs by 6.0G, while achieving an improvement of 0.6% in mAP0.5:0.95.
Figures from this paper


